Beschreibung
Ausgangssituation
Um zu sehen was alles auf einem Beleg ist, tut man sich über den Explorer schwer und muss die Vorschau bemühen.
Anforderung
Übersicht aller Elemente im Auftrag und zugehöriger Belege in Auftragsverwaltung.
Lösung
In der Auftragsverwaltung soll es im Explorer Knoten geben für
- Positionsübersicht
- Zugehörige Entnahmescheinpositionen
- Zugehörige Lieferscheinpositionen
- Zugehörige Rechnungspositionen
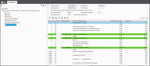
Positionsübersicht
Auflistung aller Positionen (Auftragstexte, Materialpositionen, Positionstexte, Positionsrabatte, Endetexte, Enderabatte) im Auftrag.
Artikelpositionen werden, eingestellt über Sichtenverwaltung, ggf. andersfarbig, hier grün, dargestellt.
Zugehörige Entnahmescheinpositionen
Mit Verzweigung in Detailanzeige durch Doppelklick auf Entnahmescheinposition
Zugehörige Lieferscheinpositionen
Mit Detailanzeige Lieferscheinposition nach Doppelklick
Zugehörige Rechnungspositionen
Mit Detailanzeige Rechnungsposition nach Doppelklick
Voraussetzung
Oxaion Business Release 7.1 aufwärts
Restriktionen
- Nur für oxaion Business, ab Release 7.1
Konfiguration
In Kurzform
Standard
- Beleg ist im Auftrags-Explorer in unterschiedliche Knoten aufgeteilt
- Gegebenenfalls haben Knoten weitere Knoten unter sich
- Zugehörige Belege werden nicht dargestellt
CAPS
Übersichtliche Darstellung aller Positionen im Auftrags-Explorer. Abbildung über stumpfe Knoten zur Ansicht:
- Positionsübersicht mit allen Komponenten, Konditionen, Texte
- Zugehörige Entnahmescheinpositionen
- Zugehörige Lieferscheinpositionen
- Zugehörige Rechnungspositionen
Restriktionen
Nur für oxaion Business solution
- Ab oxaion Business solution 7.1
- Daten werden nur angezeigt
- Kein Erfassen, Löschen oder Ändern








