In vielen Unternehmen müssen Maschinen, Anlagen, Gebäudekomplexe geplant und realisiert werden. In der Vergangenheit wurden vorwiegend Systeme zur Vorgangs- und Tätigkeitsplanung eingesetzt, die Erreichung der Zielvorgaben wurde jedoch oft verfehlt. Es fehlte die Integration zum ERP-System, Beschaffungsvorgänge waren weder von der Termin- noch von der Kostenseite transparent eingebunden.
In oxaion werden alle Bausteine eines Projektes integriert zusammengefasst, die Prozesse werden vernetzt über alle Unternehmensbereiche umgesetzt.
Aufgrund seiner Verbindung zu den Anwendungsgebieten Übergreifende Anwendungen (UST), Vertrieb (VKS), Einkauf (EKS), Produktionsplanung und –steuerung (PPS), Service (SAS), Disposition (DIS), Lagerbestandsführung (LBS), Finanzbuchhaltung (FBU) und Kostenrechnung ermöglicht das Projektmanagement-Modul Beschaffungs- und Auslieferungsprozesse sowie Fakturierungen anzustoßen, zu kontrollieren und zu koordinieren.
Aus dem Einkauf werden Bestellungen, Wareneingänge und Eingangsrechnungen nach Wert, Menge und Terminen im Projektmanagement protokolliert.
Fertigungsauftragsmengen bzw. Lagerbestand und -bewegungen finden aus der Produktion und dem Lager heraus Eingang in das Projekt. Ebenso kann ein Mietgerätepark für die interne und externe Ausgabe höherwertiger Werkzeuge und Geräte angebunden werden. Inbetriebnahmen, Wartungen und Reparaturen können direkt über das Modul Service durchgeführt werden.
Das nachfolgende Handbuch erläutert die Einsatzmöglichkeiten sowie die Nutzung der einzelnen Werkzeuge und Bausteine. Alle Phasen von der Angebotserstellung bis zur Schlussrechnung werden erläutert.
Ob Konstruktion, Einkauf, Produktion, Lager, Rechnungswesen oder Service, alle Bereiche werden berücksichtigt. Zusätzlich lassen sich spezielle Auswertungen auch in externe Systeme wie Excel übertragen.
Ein ausführliches Informationssystem kann allen Beteiligten den notwendigen Überblick zum Projektstand zur Verfügung stellen.
Die Vorteile liegen auf der Hand:
- Kosten- und Terminreduzierung durch Wiederverwendung von Projektplänen und Definition von Standards
- deutliche Verbesserung der Kommunikation (Workflow-Funktionen, Pinnwandeinträge)
- Frühzeitiges Erkennen von Störereignissen
- Sichere Prozessgestaltung durch Vereinheitlichung der Abläufe
Einsatzmöglichkeiten
Das Projektmanagement-System in oxaion wurde nicht für eine spezielle Branche entwickelt. Vielmehr konnte in Zusammenarbeit mit verschiedenen Unternehmen eine gemeinsame Basis von Programmen und Funktionen erstellt werden. Durch die jeweilige Parametrisierung ist es möglich, eine breite Basis von Anwendungsgebieten abzudecken. Dabei wird das Projektmodul z.B. genutzt im
- Maschinen- und Anlagenbau (Wasseraufbereitung, Klärwerke, Produktionsanlagen)
- Bauhaupt- und -nebengewerbe (Innenausbauten, Gebäudekomplexe)
- Errichtung bzw. Dokumentation von Fertigungs- und Prozessanlagen
- Instandhaltungsplanung interner Maschinenpark (hierzu liegt ein getrenntes Handbuch vor)
- Mietprozesse bei komplexen Anlagen
Das Projektmanagement-System in oxaion ist auch nicht für eine spezielle Organisationsform konzipiert. Vielmehr werden komplexe Projekte in der Praxis als übergreifende Teamarbeit verstanden. Nicht lineare Abläufe sondern flexibel einsetzbare Werkzeuge sind erforderlich. Informationen, Aufgaben, Projektstrukturdarstellungen müssen transparent allen Teilnehmern an einem Projekt bereitgestellt werden.
Integration
In oxaion können alle notwendigen Aufgaben von der Definition des Workflows, der Kosten- und Erlösplanung, Kostenüberwachung sowie der Ausführungsfreigabe von Aufgaben und der Freigabe von Beschaffungsprozessen (Lager, Einkauf, Produktion) integriert ablaufen.
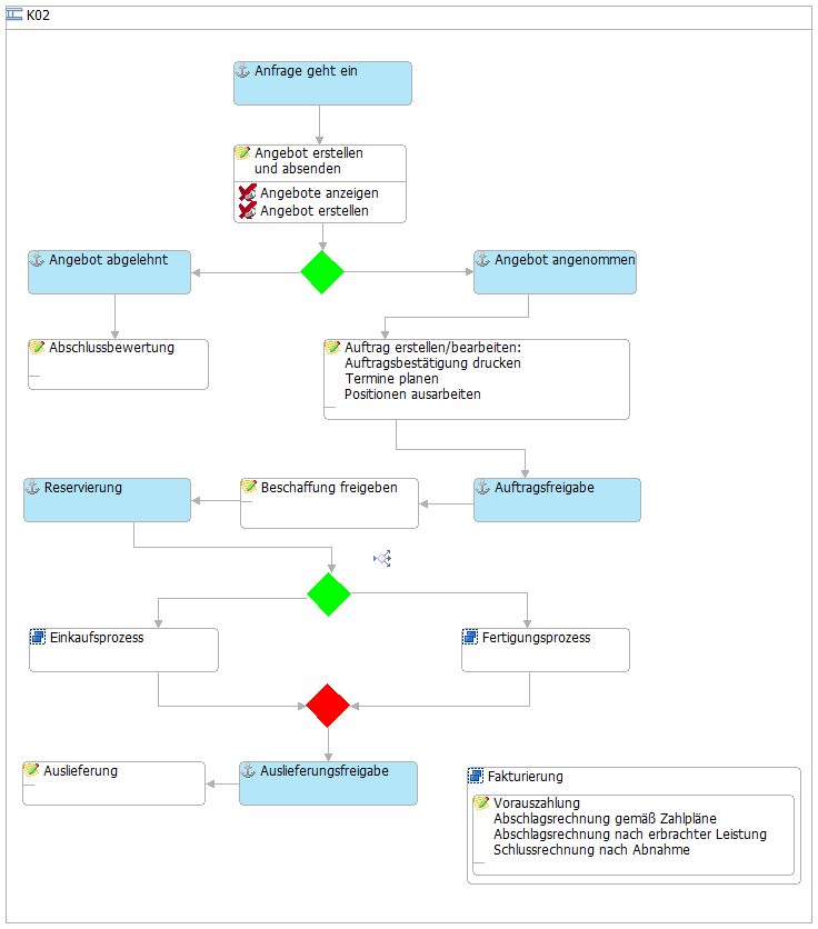
Nachfolgend ist ein möglicher Prozessablauf dargestellt.
Dabei werden neben den projektspezifischen Anforderungen auch alle Funktionen eines ERP-Systems eingesetzt. Anzahlungen, Vorauszahlungen oder Schlussrechnungen werden in Abstimmung mit der Finanzbuchhaltung umgesetzt.
Alle Verbrauchswerte gehen in die Kostenrechnung und können dort komfortabel analysiert werden.
An vielen Stellen wurden auch PC-Programme wie Word oder auch Excel eingebunden. Dabei können Daten einfach selektiert und mit wenigen Handgriffen in eine Zwischenablage oder auch direkt übergeben werden. Damit ist es z.B. schnell möglich, im Gespräch mit dem Kunden, einen anschaulichen Terminplan vorzulegen.
Die gesamte Ablage könnte über oxaion in vordefinierten Verzeichnissen erfolgen.
Funktionsumfang
In oxaion werden Projektdaten und Kundeninformationen in einem System behandelt. So können Sie kundenorientierte Historiensätze (z.B. Inbetriebnahme einer Anlage oder Baugruppe) abspeichern, die Ablage von Dokumenten spezifizieren und aus dem Projektmanagement heraus gezielt solche Dokumente einsehen. Ob Daten als PC-Objekt im PC-Netzwerk hinterlegt sind, als Notiz zum Workflow oder Beschaffungs- und Auslieferungsdetails der Projektstruktur hinterlegt sind ist für den Benutzer unerheblich, alle wichtigen Projektinformationen sind strukturiert abgelegt und können eingesehen werden.
Es lassen sich in oxaion somit folgende Projektbereiche bearbeiten:
- Definition der allgemeingültigen Projektdaten
- Strukturierung eines Projektes in beliebig viele Teilbereiche
- Individuelle Kalkulation auch ohne Teilestämme für Material und Dienstleistungen (Personal)
- Definition der Strukturen bis hin zum benötigten Material oder von Dienstleistungen
- Zusammenstellen der Projektbeteiligten
- externe Partner (Auftraggeber, Behörden, ...)
- interne Mitarbeiter
- Integration der Einsatzplanung von internen Dienstleistern (z.B. Konstruktion)
- Zuordnung gespeicherter Dokumente (Bilder, Zeichnungen, eingescannte Objekte, PC-Objekte, Textdokumente) zum Projekt
- Erstellung eines Angebotes
- Beschreibung und Überwachung des im Projekt gültigen Workflows
- Definition und Übernahme von "Master-Projekten" zur vereinfachten Projekterstellung
- Ausführungsfreigabe von Teilprojekten oder einzelnen Projektpositionen
- Pflege der Plankosten des Gesamtprojektes oder für Teilprojekte
- Analyse der Kostensituation
- Automatische Rückmeldung von Geschäftsprozessen, die im ERP-System für das Projekt erfolgt sind
- Fakturierung von Teilprojekten mit Integration von Zahlplan, Vorauszahlungen, Abschlagsrechnungen sowie Schlussrechnung jeweils unter Berücksichtigung von Daten der Finanzbuchhaltung
- Definition von projektspezifischen Merkmalen zur Beschreibung und Suche von Projekt z. B. für Referenzangaben

