Verwaltung von Ersatzeilen im Serviceauftrag
Ersatzteile werden im Serviceauftrag angelegt. Informationen zur Bestandssituation und Dispositionsübersicht stehen über das Auskunftssystem Lager und die Verfügbarkeitsprüfung pro Teil zur Verfügung.
Im Auftragskopf des Serviceauftrags wird das Datum der Ausführung als Bedarfsdatum des Ersatzteils (geplante Lieferung an Kunde) herangezogen und darf dort überschrieben werden. Der Lagerort aus dem Auftragskopf gilt ebenfalls als Unterlassungswert für die Ersatzteilposition.
Für das Ersatzteilmanagement sind nachfolgende Datenfelder von Bedeutung:
- Teilenummer
- Lagerort
- Menge
- Wunschdatum der Auslieferung (Bedarfstermin zur Auftragsdurchführung)
- Strecken/Einzelplanung: dies ist für die Abweichung zur Disposition von Bedeutung
- Lieferant
- Lieferant fixiert
- Herkunft Lieferadresse
- Beschaffungsstatus
- Beleg-Nr. DEP-Teil
- Rückmeldemenge
Beschaffungsvorgänge für den Service
In oxaion ist die Disposition nicht vom Lagerort sondern vom Artikel und bei Bedarf von der Lagergruppe abhängig. Die Beschaffungsvorgänge im Service können sein:
- Manuelle Umbuchung zwischen den Lagerorten im Serviceumfeld
- Einkauf (mit/ohne Streckengeschäft)
- Produktion und
- Interner Werksbezug
Die Steuerung erfolgt normalerweise über die Steuerung im Teilestamm bzw. der Teilegruppe. Für den Service wurden jedoch Abweichungen, die in der Praxis häufig vorkommen, zugelassen. Einzelheiten hierzu sind nachfolgend beschrieben.
Die Ermittlung des Lagerortes erfolgt über die Service-Vorlaufwerte SA22109R des Erfassers. Der Lagerort darf bei der Auftragserfassung im Auftragskopf noch geändert werden. Bei der Ersatzteil-erfassung kann der Lagerort geändert werden, wenn das Materialbuchungskennzeichen = 0 ist.
Zum besseren Verständnis sollen einige Beispieldaten definiert werden.
- Lagerort HL1 Hauptlager Unternehmen, Lagergruppe Werk-01
- Lagerort SA1 Hauptlager Service , Lagergruppe SAS-01
- Buchungsschlüssel „S1" (US50000R) ähnlich „VA" im Modul Vertrieb
- Buchungsschlüssel „S1" in FRD800 als Reservierung
Ersatzteil ohne Disposition
Das Ersatzteil wird als Kennzeichen Materialbuchung mit den Ausprägungen keine Reservierung („0") und Lagerabgangsbuchung „9" geführt. Auch Artikel ohne Bestandsführung müssen das Kennzeichen „9" erhalten.
Zentrales Servicelager wird aus Hauptlager versorgt
Dieser Fall wird vorwiegend bei Werksreparaturen genutzt. Bestände werden zwischen diesen Lagerorten transferiert. Die Art und Weise sowie die Losgröße hängen von der Disposition ab.
Dezentrales Servicelager wird aus Hauptlager versorgt
Der Techniker verfügt über ein Fahrzeuglager, das aufgefüllt wird. Dies kann pro Servicevorgang aber auch generell der Fall sein.
Buchungsbeispiele
Fall 1:Ersatzteil (nicht bestandsgeführt) wird nicht disponiert
Im Serviceauftrag wird das Ersatzteil der Dienstleistungsposition und einem Beleg direkt zugeordnet sofortiger Verbrauch (Materialbuchungskennzeichen = „9") ohne echte Lagerbuchung
Fall 2:Ersatzteil (bestandsgeführt) wird nicht disponiert
Im Serviceauftrag wird das Ersatzteil der Dienstleistungsposition und einem Abrechnungsbeleg direkt zugeordnet sofortiger Verbrauch (Materialbuchungskennzeichen = „9") mit echter Lagerbuchung, die sofort erfolgt
Fall 3:Ersatzteil (bestandsgeführt) wird über internem Werksbezug disponiert
Das Ersatzteil wird nur fallweise aus dem Hauptlager besorgt. Beide Lagerorte gehören unterschiedlichen Lagergruppen an.
Sonstige Bedingungen:
- FRD506 (Beschaffungsschlüssel)
- W1 Argument
- Bezeichnung Werksbezug von Werk-01
- KZ Beschaff.steuerg. W, E, S, P, A,W
- Lagerort HL1
- W1 Argument
- FRDIWB:
- SAS-01 Argument
- „Kundennummer" für Transferauftrag 1666666 (diese Nummer soll auch gleichzeitig Adressdaten für den Lieferschein übergeben)
- „Filiale" 001
- „Personenkontoart" 001
- „Schwimmendes Lager" SA1
- SAS-01 Argument
- VRLD28:
- oxaion Argument
- Transferauftragskennzeichen T
- Bwkz. f.vorl.Transf. VV
- Max.Anz.verk.Werksb. 02
- Bwkz. f. Umbuchung : LF
- Schrittweite Pos.. : 1
- Default Freigabekennz. : J
- Jeweils nur 1 Pos. : N
- oxaion Argument
Für das Ersatzteil wird ein Lagergruppensatz SAS-01 angelegt, bei dem der Beschaffungsschlüssel interner Werksbezug (z.B. W1) ist, der Disposchlüssel ist „D" für diskrete Einzelplanung. die Wiederbeschaffungszeit für den Transfer wird hinterlegt.
Im Serviceauftrag wird das Ersatzteil der Dienstleistungsposition direkt zugeordnet.
- Materialbuchungskennzeichen = „0" → keine Reservierung
- Materialbuchungskennzeichen = „1" → sofortige Reservierung
- Transfervorschlag wird generiert, von Lagerort HL1 an SA1
- Lagergruppe Werk-01 Nachfrage (Transfervorschlag)
- Lagergruppe SA-01 Nachfrage Ersatzteil Service
- Lagergruppe SA-01 Angebot (Transfer)
- Falls der Lagerbestand in Werk-01 zu klein, so könnte dort auch bereits ein Angebot Einkauf/Produktion (theoretisch Transfer von anderem Lagerort) existieren
- Materialbuchungskennzeichen = „9" → Reservierung auflösen falls
Materialbuchungskennzeichen = „1" war. Es erfolgt eine echte Lagerbuchung.
Fall 4:Ersatzteil (bestandsgeführt) wird stets direkt über den Beschaffungsweg Einkauf (Produktion ist prinzipiell identischer Ablauf) disponiert
Der Artikel wird stets direkt für das Servicelager SA1 besorgt.
Sonstige Bedingungen:
- FRD506 (Beschaffungsschlüssel) Einkauf
Für das Ersatzteil wird ein Lagergruppensatz SAS-01 angelegt, bei dem der Beschaffungsschlüssel „Einkauf" ist. Der Disposchlüssel ist „D" für diskrete Einzelplanung und die Wiederbeschaffungszeit kann aus dem Teilestamm kommen. Im Lagerort sollte die Adresse für den Service angegeben werden, damit der abweichende Beschaffungsweg erkennbar wird (optional).
Im Serviceauftrag wird das Ersatzteil der Dienstleistungsposition direkt zugeordnet.
- Materialbuchungskennzeichen = „0" → keine Reservierung
- Materialbuchungskennzeichen = „1" → sofortige Reservierung
- Bestellvorschlag wird generiert, Lagerort SA1
- Lagergruppe SA-01 Nachfrage Ersatzteil Service
- Lagergruppe SA-01 Angebot (Einkauf)
- Materialbuchungskennzeichen = „9" → Reservierung auflösen falls Materialbuchungskennzeichen = „1" war. Es erfolgt eine echte Lagerbuchung.
Fall 5:Ersatzteil (bestandsgeführt) wird bedarfsorientiert über Einkauf (Produktion prinzipiell identischer Ablauf) disponiert
Der Artikel wird für das Servicelager SA1 besorgt.
Sonstige Bedingungen:
- FRD506 (Beschaffungsschlüssel) Einkauf
Für das Ersatzteil wird ein Lagergruppensatz SAS-01 angelegt, bei dem der Beschaffungsschlüssel „Einkauf" ist. Der der Disposchlüssel ist „B" für bedarfsorientierte Disposition und die Wiederbeschaffungszeit kann aus dem Teilestamm kommen. Im Lagerort sollte die Adresse für den Service angegeben werden, damit der abweichende Beschaffungsweg erkennbar wird (optional).
Im Serviceauftrag wird das Ersatzteil der Dienstleistungsposition direkt zugeordnet
- Materialbuchungskennzeichen = „0" → keine Reservierung
- Materialbuchungskennzeichen = „1" → sofortige Reservierung
- Bestellvorschlag wird generiert, Lagerort SA1
- Lagergruppe SA-01 Nachfrage Ersatzteil Service
- Lagergruppe SA-01 nach Netchange Angebot (Einkauf)
- Materialbuchungskennzeichen = „9" → Reservierung auflösen falls Materialbuchungskennzeichen = „1" war. Es erfolgt eine echte Lagerbuchung.
Fall 6:Ersatzteil (bestandsgeführt) wird normalerweise bedarfsorientiert über Einkauf (Produktion prinzipiell identischer Ablauf) disponiert, aber für diesen Vorgang erfolgt eine diskrete Einzelplanung
Der Artikel wird für das Servicelager SA1 besorgt.
Für das Ersatzteil wird ein Lagergruppensatz SAS-01 angelegt, bei dem der Beschaffungsschlüssel „Einkauf" ist. Der Disposchlüssel wird für nur diesen Vorgang auf „D" für diskrete Einzelplanung gesetzt. Die Wiederbeschaffungszeit kann aus dem Teilestamm kommen. Im Lagerort sollte die Adresse für den Service angegeben werden, damit der abweichende Beschaffungsweg erkennbar wird (optional)
Im Serviceauftrag wird das Ersatzteil der Dienstleistungsposition direkt zugeordnet
- Materialbuchungskennzeichen = „0" → keine Reservierung
- Materialbuchungskennzeichen = „1" → sofortige Reservierung
- Bestellvorschlag wird generiert, Lagerort SA1
- Lagergruppe SA-01 Nachfrage Ersatzteil Service
- Lagergruppe SA-01 Angebot (Einkauf)
- Materialbuchungskennzeichen = „9" → Reservierung auflösen falls Materialbuchungskennzeichen = „1" war. Es erfolgt echte Lagerbuchung.
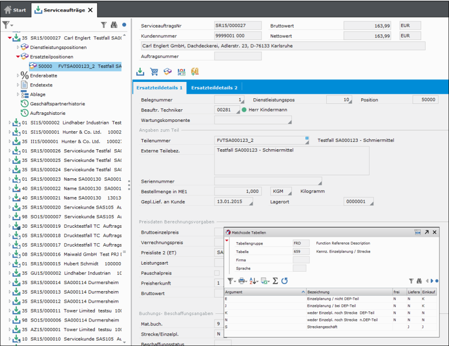
Fall 7: betrifft Abweichung zur Disposition, die nur für diese Ersatzteil-Position gültig ist!
Die Abweichung wird im Feld „Strecke/Einzelpl." hinterlegt:
- E Einzelplanung / nicht DEP-Teil: Das Ersatzteil ist normalerweise bedarfs- oder verbrauchsgesteuert oder wird nicht disponiert (z.B. externer Prüfer wird zur Endabnahme benötigt. Dann wird die Ersatzteil-Position für die Beschaffung von Dienstleistungen eingesetzt).
- S Streckengeschäft: Es soll z.B. Ersatzteil direkt zur Einbauadresse/Baustelle oder zum auswärtigen Techniker durch den Lieferanten geschickt werden
Die Steuerung der Lieferadresse kann zusätzlich über die Lasche „Ersatzeiledetails 2" im Feld „Herkunft Lieferadr." gesteuert werden.
Es kann für die Generierung von Bestellvorschlägen bereits der Lieferant eingetragen werden. Mit dem Kennzeichen „Lieferant fixiert" wird dem Einkauf eine Pflicht zur Nutzung des hinterlegten Lieferanten mitgegeben.
Analyse Engpasssituation
Eine Analyse kann im Serviceauftrag und in Bereichen der Personaleinsatzplanung erfolgen. Sie wird stets neu zur Laufzeit des Programms ermittelt.
Die Analyse der Engpasssituation erfolgt analog den Modulen Produktion und Vertrieb. Ein Engpass hinsichtlich Material liegt vor, wenn bis zum Wunschdatum der Auslieferung mindestens eine Unterdeckungssituation auftritt.
Engpasskennzeichen im Service sind:
- Position offen oder erledigt (z. B. keine Analyse abgefragt)
- 0 Menge verfügbar
- 1 Termin Kopf gefährdet
- 2 Termin Position gefährdet
- 3 Termin Kopf/Position gefährdet
Abfrage über Serviceauftrag
Abfrage über Leitstand Personal
Ergebnisdarstellung
Es werden mit dem Aufruf nur die gefährdeten Positionen (einschließlich der Dienstleistungsposition = Serviceobjekt) angezeigt. Will man alle Materialpositionen sehen, so ist dies über die Änderung der Selektion möglich.
Ersatzteile aus Wartungsverträgen
Im Wartungsvertrag wird das Serviceobjekt (Gerät, Maschine, Anlage) in der Vertragsposition hinterlegt.
Mit der automatischen Generierung eines Wartungsauftrags aus Vertragsdaten prüft das System nach, ob es zugeordnetes Wartungsmaterial (unter Beachtung der Wartungsklassifizierung)
- im Wartungsprojekt
- im Wartungsvertrag
- im Gerätetyp
gibt.
Ist dies nicht der Fall, so wird in der Ersatzteilstückliste die Klassifizierung der Vertragsposition (FRDKVP) in das Stücklistenfeld Alternative übertragen. Die ermittelten Positionen werden in den Serviceauftrag eingestellt.
Damit könnten z.B. „große" und „kleine" Wartungsaufgaben unterschieden werden.
Auslieferungsaufträge von Ersatzteilen
In den bisherigen Kapiteln wurde die Disposition bzw. Beschaffung ausführlich beschrieben.
Ersatzteile können reserviert und oder über die Streckenabwicklung des Einkaufs zum Kunden geliefert werden. Die direkte Lagerabgangsbuchung z.B. aus dem Servicelager ist ebenfalls möglich. Mit einem Transferauftrag kann z.B. die Warenlieferung von einem Hauptlager ans Servicelager gebucht werden.
Nun kann es durchaus gewünscht sein, die Warenlieferung direkt zum Kunden vorzunehmen.
Hierzu können alle offenen oder eine einzelne Ersatzteilposition über einen Auslieferungsauftrag verschickt werden.
Die Ersatzteilposition wird im Verwaltungsmodus geöffnet und über „Funktion" kann die Auslieferung gestartet werden.
Es werden alle Bestände abgebucht. Deshalb sind an die Auslieferungspositionen auch nachfolgende Bedingungen geknüpft:
- Teil muss mit Bestandsführung definiert sein
- Die Ersatzteilposition wurde noch nicht reserviert
- Die Zuordnung zu einem Technikerbeleg ist erfolgt
- Der Lagerort hat ausreichenden Lagerbestand
Über die Tabelle VRLS31 kann festgelegt werden, wie der Auslieferungsauftrag durchgeführt werden soll. Insbesondere kann hinterlegt werden, ob gleich der Lieferschein gedruckt werden soll. In manchen Unternehmen wird mit der Versanddisposition (Entnahmescheinverwaltung, Kommissionierauftrag, …) gearbeitet. Dann wird nur der Auslieferungsauftrag erzeugt und der Lieferschein über die Versanddisposition erstellt.
In der Tabelle FRD161 muss das Belegkennzeichen für den Auslieferungsauftrag existieren.
Restmengenstorno von Ersatzteilen
Während einer Reparatur oder einer Umbauarbeit kann sich herausstellen, dass ein geplantes Ersatzteil nicht oder in geringerer Menge gebraucht wird.
Änderungen sind leicht möglich, wenn keine diskrete Einzelplanung (DEP-Steuerung) für dieses Ersatzteil geplant war.
Werden Ersatzteile im Serviceauftrag mit DEP-Steuerung beschafft, so kann die Auftragsmenge nicht mehr direkt geändert werden, wenn bereits Beschaffungsvorgänge (Einkauf, Produktion) existieren.
Können diese Beschaffungsvorgänge nicht mehr gestoppt werden, so kann ein Restmengenstorno bei der gewünschten Ersatzteilposition unter bestimmten Bedingungen durchgeführt werden.
Diese Bedingungen sind:
- Es gibt noch keine Auslieferung der Ersatzteilposition und
- Der Beschaffungsvorgang ist abgeschlossen
- Einkauf: die gesamten Bestellmenge wurde als Wareneingang gebucht oder ein Restmengenstorno ausgesprochen
- Produktion: die Auftragsendemeldung wurde ausgesprochen
Der Restmengenstorno von Ersatzteilen wird über das Kontextmenü in der Ersatzteilposition des Serviceauftrags ausgesprochen.
Beispiel:
Dabei ist die Stornomenge die Menge, um die die Auftragsmenge reduziert werden soll. Eine Reduzierung auf die Menge Null ist unzulässig.
Wird eine Ersatzteilposition nicht mehr benötigt, so kann sie gelöscht werden, wenn die oben aufgeführten Bedingungen erfüllt sind.
Übergang in andere Anwendungen
In oxaion lassen sich über die „Senden-an-Funktion" aus der Ersatzteilverwaltung heraus verschiedene Programme direkt aufrufen. Programme können auch über das Kontextmenü oder die Funktionsleiste aufgerufen werden.
Dies kann in Abhängigkeit vom Datenfeld z.B. sein:
- Übergang in die Geschäftspartnerdaten
- Geschäftspartnerexplorer
- Serviceaufträge je Kunde
- Verkaufsaufträge je Kunde
- Verträge je Kunde
- Offene Posten Finanzbuchhaltung
- Lagerbestand
- Lieferanten je Teil
- Stücklistenanzeige
- Grafische Darstellung Personaleinsatzplanung,
- Tabellarische Darstellung Personaleinsatzplanung; Funktionsleiste mit Datum geplante Ausführung
- Teilenummer
- Teilestammverwaltung
- Auftragspositionen Service
- Lieferanten je Teil
- Auftragsnummer
- Druck Auftragsbestätigung
- Druck Technikerauftrag
Die Zusammenstellung sollte mit der Prozessanalyse im Kundenprojekt erfolgen.







